Все привет.
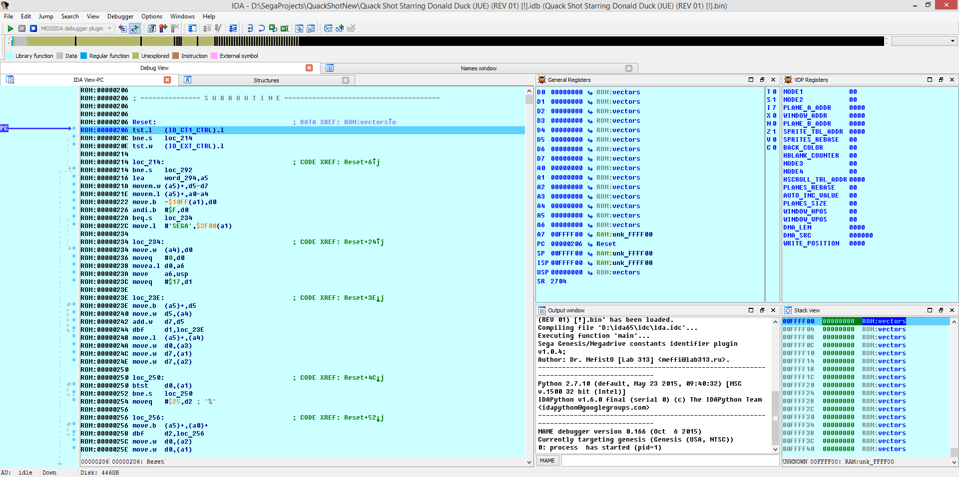
Что это: это самый, что ни на есть, дебагер-плагин для
IDA Pro, чтобы отлаживать ромы для
Sega Mega Drive / Genesis. Основан на, и собирается из исходников
MESS.
Релизы тут:
https://github.com/lab313ru/messida/releasesИсходник:
https://github.com/lab313ru/messida/Описание:
Собственно, да, я его кое-как склепал. Но он еще может быть бажным, и иногда падать. Поэтому и тестирование.
Всем, желающим принять участие в улучшении дебагера, просьба сообщать о багах вместе с последовательностью, как этот баг получается.
Ну и фичи дополнительные спрашивайте, не стесняйтесь.
Как использовать:
Желательно установить отсюда последние версии дополнительных модулей в помощь реверсеру:
https://github.com/DrMefistO/smd_ida_tools/releasesЗатем, из вложения качаете
plw-файлик и кладете его в папку
plugins вашей
IDA Pro (версия не ниже
6.5). Открываете ром, в дебагерах выбираете плагин
MESSIDA.
В меню
Debug->Process options можно установить дополнительные флаги, которые понимает эмулятор
MESS. По умолчанию передаются флаги:
"-debug -cart {путь_до_открытого_рома}", их поменять не выйдет. Ну и установленный по умолчанию "
genesis", но его можно сменить на другую SMD-версию (чтобы регион учитывать).
История версий (бета тестирование):
Версия 1.5.5: Адаптировано под
IDA v6.8, и свежие исходники
MAME;
Версия 1.5.3: Добавлен MAME CLI интерпретатор в IDA. Теперь можно вводить команды MAME дебагера и видеть его консоль прямо в IDA. Некоторые улучшения в VDP VRAM окне. Пофикшен старый баг, когда бряка в цикле срабатывала только один раз. Пофикшено продолжение эмуляции после брейкпоинтов. Пофикшены бряки на read/write памяти.
Версия 1.5.2: добавлено
VDP VRAM окно из
Gens'а. Теперь окно
MAME дебагера тоже отображается при старте эмуляции. Добавлена версия плагина для x64 версии IDA;
Версия 1.4.2: исправлено продолжение запуска эмуляции после первого бряка; исправлено отображение содержимого памяти для всех регионов;
Версия 1.4.1: добавлено отображение текущей позиции записи в VRAM. Исправлено отображение адреса WINDOW;
Версия 1.4: добавлены регионы на
VRAM,
VSRAM,
CRAM. Добавлено отображение регистров
VDP (Debugger windows->VDP Registers);
Версия 1.3: исправлен перезапуск процесса отладки, запись в консоль, открытие и закрытие консоли. Исправлен пункт меню выполнения MESS команд;
Версия 1.2: выполненные инструкции теперь отмечаются - можно легко находить код, которые никогда не выполняется. Исправлено выполнение по шагам. Исправлен вывод в консоль. Добавлена возможность выполнять команды дебагера
MESS (в меню
Debugger). Исправлены другие баги;
Версия 1.1: исправлен повторный запуск в том же сеансе. Исправлено сохранение конфига - теперь в каталоге с конфигом. Жрет меньше проц;
Версия 1.0: начальная версия.
